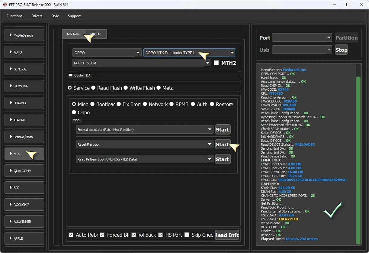
Oppo A57 4G CPH2387 ✅ Reset FRP MTK New 💯 EFT Pro 👑
EPEFT PROFeb 1, 2026, 2:08 AMOppo A57 4G CPH2387 ✅ Reset FRP MTK New 💯 EFT Pro 👑59.4K601$0CommentsSign in to comment