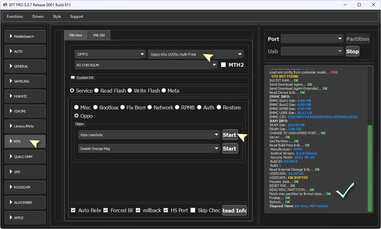
OPPO A5s CPH1909 ✅ Remove Screen Lock Without data Lost (Media Only) 💯 #EFT_Pro 👑
EPEFT PROJan 20, 2026, 9:49 AMOPPO A5s CPH1909 ✅ Remove Screen Lock Without data Lost (Media Only) 💯 #EFT_Pro 👑31.9K3003$0CommentsSign in to comment