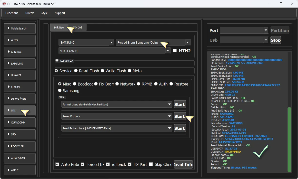
Samsung Galaxy A12 (SM-A125F) β Remove FRP - Forced Brom Samsung (Odin) π― EFT Pro π
February 26, 2026
Samsung Galaxy A12 (SM-A125F) β
Remove FRP - Forced Brom Samsung (Odin) π―
EFT Pro π

Comments (0)
Sign in to comment on this article.
No comments yet. Be the first to comment!