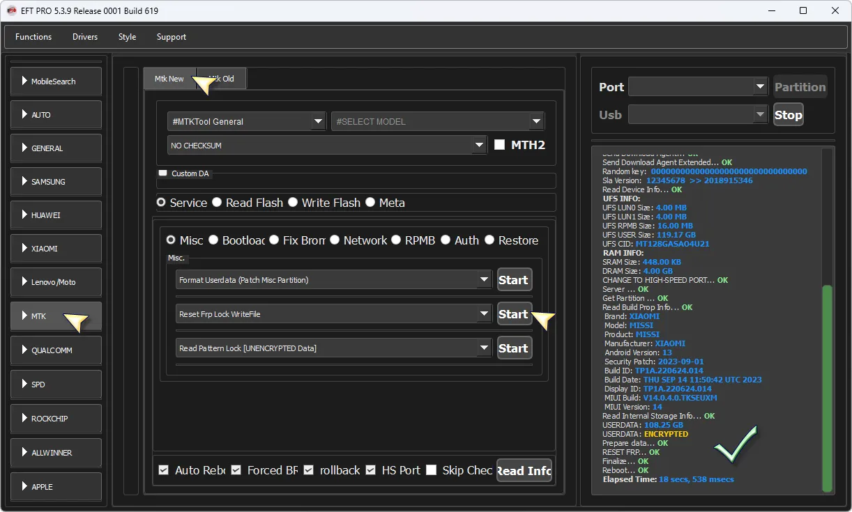
Redmi Note 10S β Reset FRP Lock WriteFile π― EFT Pro π
February 18, 2026
Redmi Note 10S β
Reset FRP Lock WriteFile π―
EFT Pro π

Comments (0)
Sign in to comment on this article.
No comments yet. Be the first to comment!
Redmi Note 10S β
Reset FRP Lock WriteFile π―
EFT Pro π

No comments yet. Be the first to comment!