Back
Topics
Back
Topics
EF
EFT PRO
Product Owner
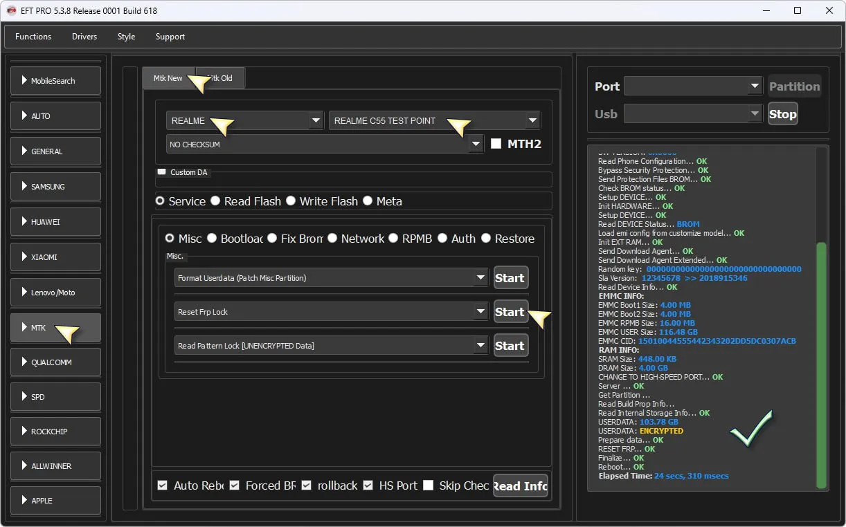
Realme C55 (modèle RMX3710) ✅ Android 15 ✔️ Reset FRP TestPoint 💯 EFT Pro 👑
January 21, 2026
9
Views
0
Comments
0
Like
Save
Comments (0)
Sign in
to comment on this article.
No comments yet. Be the first to comment!