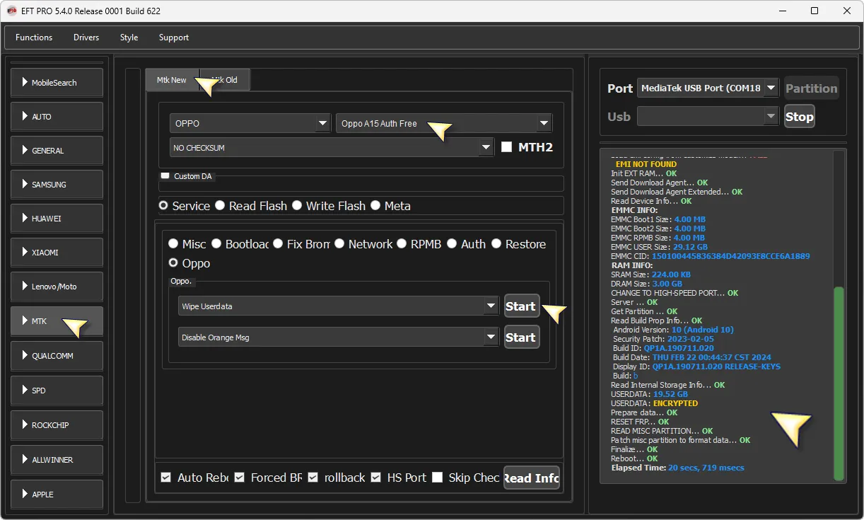
OPPO A15 CPH2185 β Remove ScreenLock Without data Lost (Media Only)π― EFT Pro π
March 4, 2026
OPPO A15 CPH2185 β
Remove ScreenLock Without data Lost (Media Only)π―
EFT Pro π

Comments (0)
Sign in to comment on this article.
No comments yet. Be the first to comment!