Oppo A12 CPH2083 β Remove ScreenLock Without data Lost (Media Only) π― EFT Pro π
March 16, 2026
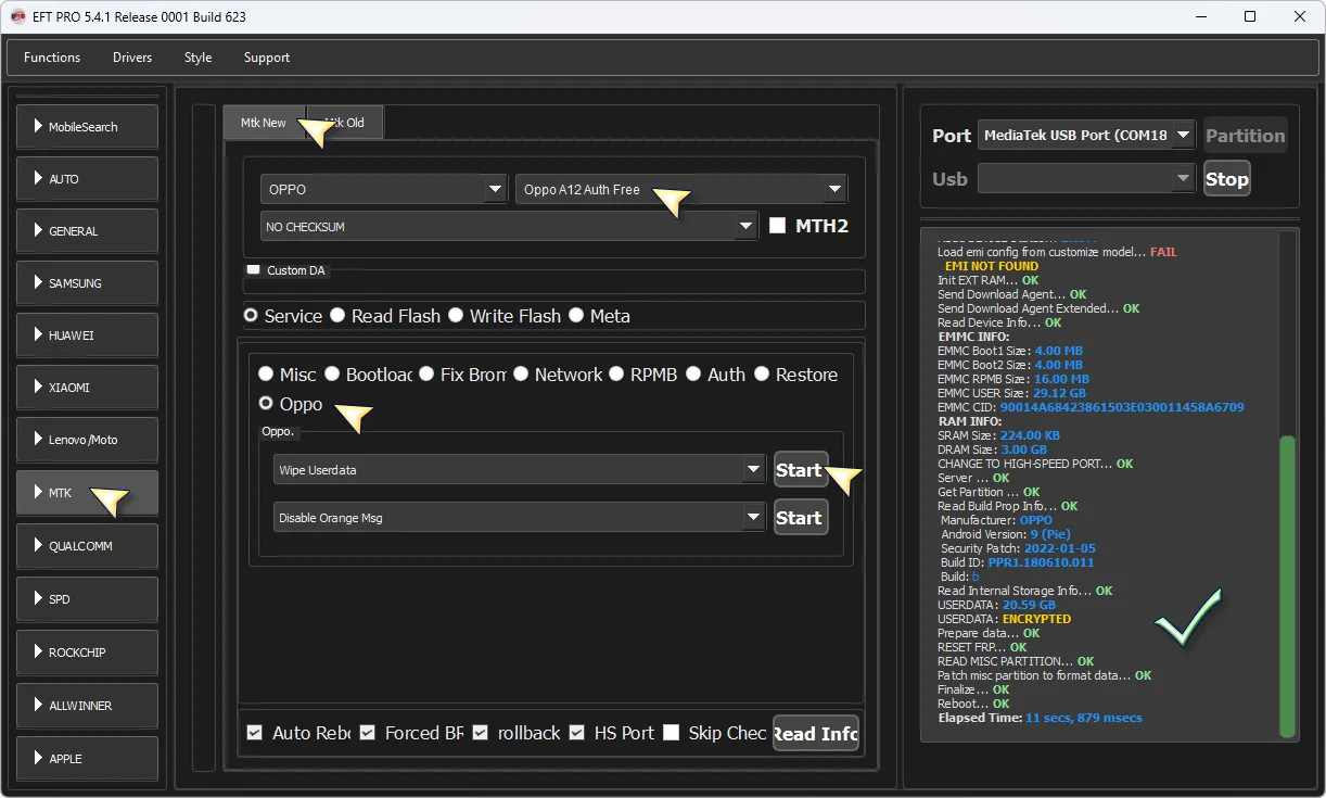
Oppo A12 CPH2083 β
Remove ScreenLock Without data Lost (Media Only) π―
EFT Pro π

Comments (0)
Sign in to comment on this article.
No comments yet. Be the first to comment!